Ursprünglich von einem früheren Team gestartet
Wir haben das Projekt übernommen von:
Balint Balazs
Said Nurceski
Erik Seifried
Markus Breinesberger
| ![]() |
Über 190 PV-Module auf dem Schuldach
Erzeugen grünen Strom für die Schule
Bisher: Daten nur in Rohform verfügbar
Ziel: Echtzeit-Dashboard mit Ertrag, Einspeisung, CO₂-Einsparung
| ![]() |

aus dem alten Projekt
Bis zu 30 Schüler:innen in einem Raum
Bei geschlossenen Fenstern: CO₂-Werte > 2000 ppm möglich
Folgen: Müdigkeit, Konzentrationsschwäche
Lösung: Automatische Überwachung + Warnsystem

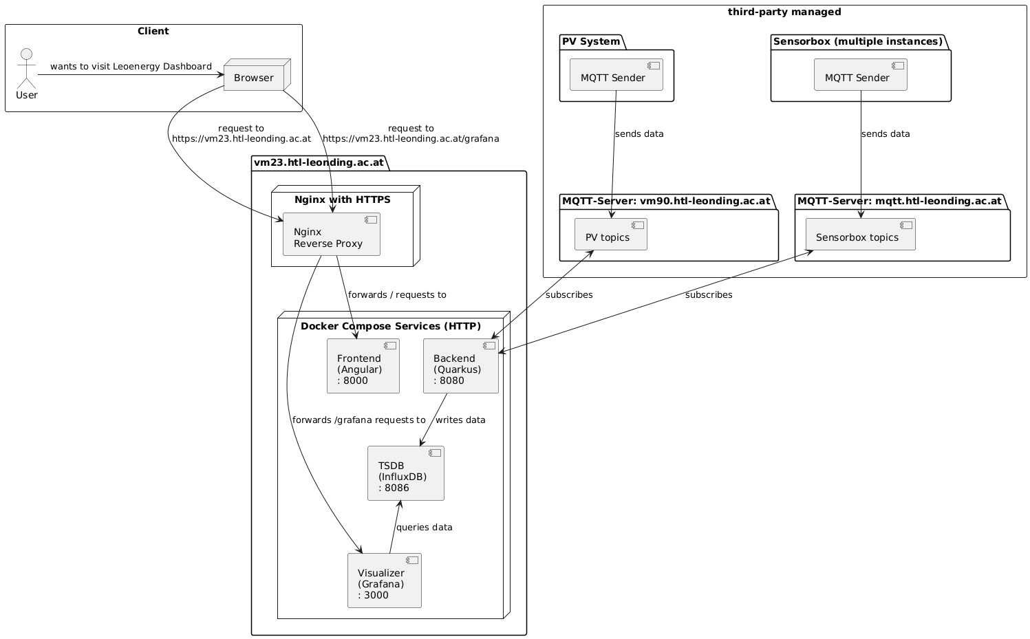
Grafana – Visualisierung
InfluxDB – Zeitreihendatenbank
MQTT – Echtzeit-Datenübertragung
Telegraf – Daten sammeln
![]() | ![]() | ![]() | ![]() |